鼎正學堂 | 一文了解地方政府專項債
作者:
來源:
日期:
2020-04-14
人氣:
9385

眾所周知,消費、投資、出口是拉動經濟的“三駕馬車”。在新冠肺炎疫情全球蔓延的背景下,已出現出口受阻、消費不足的情況。為了推動經濟的增長,投資基建拉動內需,已成為市場和決策者的共識。但發展基建的資金要如何解決?發行地方政府專項債券(以下簡稱“專項債”)無疑是基礎設施建設的重要融資手段。
3月17日,國家發改委表示,要擴大專項債規模,抓緊準備專項債項目,支持有一定收益的基礎設施和公共服務項目建設。?2020年3月31日李克強總理主持召開國務院常務會議中指出:要進一步增加地方政府專項債規模,擴大有效投資補短,要在前期已下達一部分今年專項債限額的基礎上,抓緊按程序再提前下達一定規模的地方政府專項債,按照“資金跟著項目走”原則各地要抓緊發行提前下達的專項債,力爭第二季度發行完畢。
據財政部最新消息,截至3月底,2020年發行地方債券16105億元,其中新增債券15424億元,完成中央提前下達額度的83.5%,包括一般債券4595億元,完成中央提前下達額度(5580億元)的82.3%;專項債10829億元,完成中央提前下達額度(12900億元)的83.9%。
疫情當下,加快推進各項投資是穩定經濟主要措施之一。地方專項債發行進度加快,有利于保證重大投資項目資金跟進,為項目提供資金保障。預計2020年專項債發債規模將在3-4萬億之間,10月份之前將是地方政府債發行的高峰期,專項債無疑將迎來新的發展機遇!
截止目前,鼎正已為多個項目編制發行方案并成功發行專項債,涉及醫療衛生、生態環保、旅游扶貧、教育、園區、文化旅游、公共場館、城鄉基設施建設、土地儲備、棚戶區改造等類型。
一、專項債定義
專項債:是指省、自治區、直轄市政府(含經省級政府批準自辦債券發行的計劃單列市政府)為有一定收益的公益性項目發行的、約定一定期限內以公益性項目對應的政府性基金或專項收入還本付息的政府債券。專項債資金納入政府性基金預算管理。
專項債強調的是有一定收益的公益性項目,由政府通過發行專項債進行融資,并以對應的政府性基金或專項收入償還,專款專用。
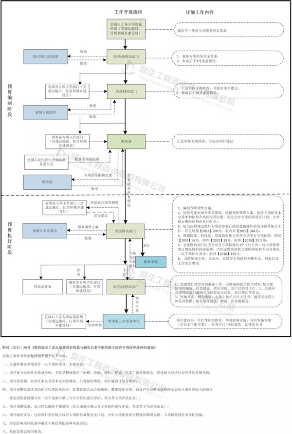
二、專項債的額度審批流程
本次以縣市級政府發行債券的審批流程(如下圖)為例,分為預算編制階段和預算執行階段兩個階段。

1.預算編制階段。在發行前一年,由市縣級財政部門會同行業主管部門上報下一年的專項債額度需求,經當地政府同意后,上報至省財政廳,在由省財政廳匯總經省級人民政府同意后,由省財政廳報財政部,財政部在全國人大批準的限額內根據債務風險、財力狀況等因素提出分地區專項債務總限額及當年新增專項債務限額方案,報國務院批準后下發至省級財政廳,省級財政廳在財政部下達的本地區專項債務限額內,提出省本級及所轄各市縣當年專項債務限額方案,報省級人大批準后下達市縣級財政部門。
2.執行階段。由市縣級財政部門聘請咨詢機構進行方案制定、材料編寫,上報省級財政廳進行審核。土地儲備、收費公路、棚戶區改造專項債按照財政部相關管理辦法,省級財政廳在額度范圍內報國庫司組織發行。其他符合自求平衡條件的重點項目由省級政府制定實施方案及專項債管理辦法,報財政部審核通過后,向國庫司申請組織發行,通過債券市場完成發行后由省級財政廳轉貸給市縣。
3.備案及報告。各地財政廳應當將當地專項債發行的安排、信息評價等相關資料及時報備財政部,并抄送至各專項主管部門。
三、專項債的項目發行流程

▲專項債的項目發行流程
在項目要發行專項債前,各市縣級政府需要聘請第三方專業機構編制《項目建議書》、《可行性研究報告》、《實施方案》、《法律意見書》、《財務評估報告》等文件。選擇專業性強的第三方咨詢機構將有利于項目的快速推進,故專項債的前期準備工作顯得尤為重要。同時隨著《政府投資條例》等多項政策落地,對于項目前期工作的科學性、合理性和合規性等提出更高的要求,對于地方政府的專業管理能力提出了更高的挑戰。
專項債文件匯總:
1. 主席令第二十二號:中華人民共和國預算法;
2. 廳字〔2019〕33號:關于做好地方政府專項債券發行及項目配套融資工作的通知
3. 國發〔2014〕43號:國務院關于加強地方政府性債務管理的意見
4. 財預〔2015〕32號:地方政府專項債券預算管理辦法
5. 財預〔2016〕155號:地方政府專項債務預算管理辦法
6. 財預〔2017〕50號:關于進一步規范地方政府舉債融資行為的通知
7. 財預〔2017〕62號:關于印發《地方政府土地儲備專項債券管理辦法(試行)》的通知
8. 財預〔2017〕87號:關于堅決制止地方以政府購買服務名義違法違規融資的通知
9. 財預〔2017〕89號:關于試點發展項目收益與融資自求平衡的地方政府專項債券品種的通知
10. 財預〔2017〕97號:關于印發《地方政府收費公路專項債券管理辦法(試行)》的通知
11. 財預〔2018〕28號:試點發行地方政府棚戶區改造專項債券管理辦法
12. 財預〔2018〕34號:財政部發布關于做好2018年地方政府債務管理工作的通知
13. 財庫〔2015〕83號:地方政府專項債券發行管理暫行辦法
14. 財庫〔2018〕72號:關于做好地方政府專項債券發行工作的意見
15. 財辦庫〔2019〕364號:關于啟用地方政府新增專項債券項目信息披露模板的通知
文字:彭 亮 吳 瑩
編輯:徐曉翠